VisualTestStudio®︎ English
概要
当該製品は、Windows環境でテストプログラムの開発を支援するアプリケーションです。
VisualTestStudio®独自の機能を備えており、開発しやすい環境を提供します。
コンセプト
テストプログラム開発をどこでも手軽に
Windows PCだけでテストプログラム開発が可能なため、
実機テスタの使用時間を削減することができます。
これにより、テスタ待ちによる開発の遅れや、実機テスタの
利用コストを気にすることなく開発が進められます。

直感的なGUI編集
感覚的に操作しやすいGUIを用意しています。
また、お客様の使い慣れたGUIに変更することも可能です。
GUI操作でテストプログラムの適切な箇所が編集されるため、
テストプログラム初級者の教育としても有効です。

柔軟な機能追加
各機能をプラグイン化し、拡張しやすい設計となっています。
お客様の要望に合わせた新たなプラグイン開発により、
さらに使いやすいアプリケーションへと進化し続けます。

特徴
プログラムの互換性
VisualTestStudioを使って開発したテストプログラムに特別なデータ変換は必要ありません。
実機テスタへのデータ移行はテストプログラムを移すだけです。

独自のGUIでプログラム開発をサポート
テストプログラムの記述を意識することなく、GUI編集だけでプログラム開発が可能です。
GUI編集方法にもいくつかのバリエーションがあり、どこで編集しても相互に反映されます。
また、パラメータを変更する場合は、テストプログラムの修正箇所を探すことなく編集が可能です。


カスタマイズにより効率アップ
プラグイン換装で使いやすい環境にカスタマイズできるため、作業効率が向上します。
具体的には、TestFlowの編集方法を変更したり、ピン設定の一覧を出力する機能を用意しています。(※1)

※1 使用テスタ・機能によっては別売りのプラグインが必要となる場合があります。
動作環境
| 動作OS | Windows 11 |
|---|---|
| アプリケーション実行環境 | Microsoft .NET Framework4.8.1 |
ツール群
VisualTestStudio® には、テストプログラム作成をサポートする各種ツールが用意されています。
全てのツールはモードレスで表示・操作することが可能です。各ツールの機能概要とイメージを紹介します。
| エディター名 | 機能概要 |
|---|---|
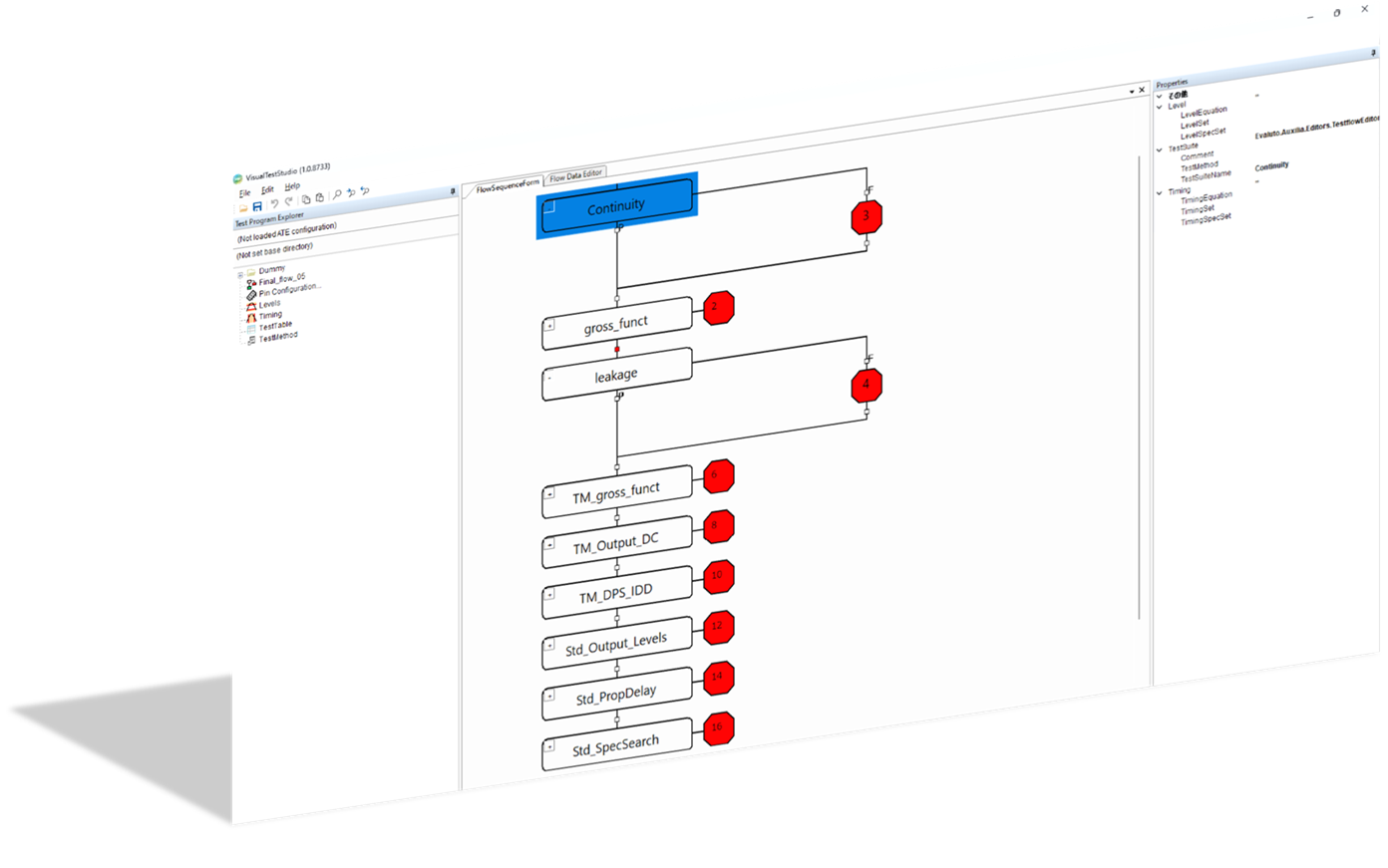
| TestFlow |
・テストフローの編集 ・定義済みテストメソッドの指定 ・各パラメータの編集 |
| PinConfig |
・DUTのピン定義 ・マルチサイト設定 ・テスターリソース(チャンネル)の割り当て ・ピングループ設定 |
| Levels |
・印加電圧設定 ・クランプ電圧設定 ・Levelセットの作成 |
| Timing |
・エッジ設定 ・波形定義 ・Timingセットの作成 |
| TestTable | テスト実行時の詳細パラメータ編集 |
| TestMethod |
・テストメソッドの編集 ・具体的なテスト内容をC++ベースで編集 |
| PinMonitor (※2) | PIN設定抽出機能 |
| 各エディター共通 (※2) | 設定値や文法の確認といったエラーチェック機能 |
※2 今後のアップデートで追加予定の機能となります。
商標について
・VisualTestStudioは株式会社EVALUTOの登録商標です。
・WindowsはMicrosoft Corporationの登録商標です。
問い合わせ先
VisualTestStudioの購入方法やご質問につきましては、
販売代理店のATEサービス株式会社へお問い合わせください。